en:lenscatalog:version070200:index
Media Manager
Namespaces
Choose namespace
Media Files
Files in en:lenscatalog:version070200:usage:equalpropertyvariants

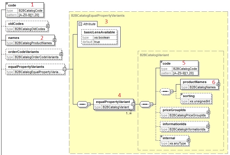
- b2bopticequalpropertyvariants.jpg
- 786×530
- 2017/05/30 07:10
- 105.5 KB
File
en/lenscatalog/version070200/index.txt · Last modified: by gerdbernau


