en:lensorder:archive:index
Media Manager
Namespaces
Choose namespace
Media Files
Files in en:lensorder:version010605

- b2boptic_lensorder.png
- 2171×61057
- 2022/10/18 17:58
- 2.3 MB

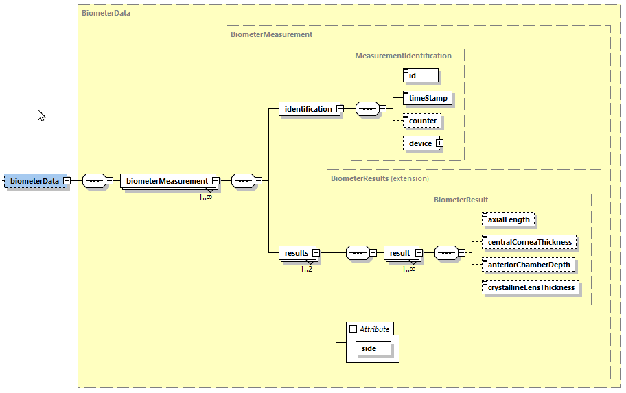
- biometerdata.png
- 912×573
- 2022/10/19 08:41
- 24.2 KB

- eyedata.png
- 667×373
- 2022/06/30 13:52
- 12 KB
File
en/lensorder/archive/index.txt · Last modified: by gerdbernau


