User Tools

Site Tools


en:lenscatalog:version070000:usage:equalpropertyvariants

Usage of equalPropertyVariants

Overview usage


NEEDTRANS

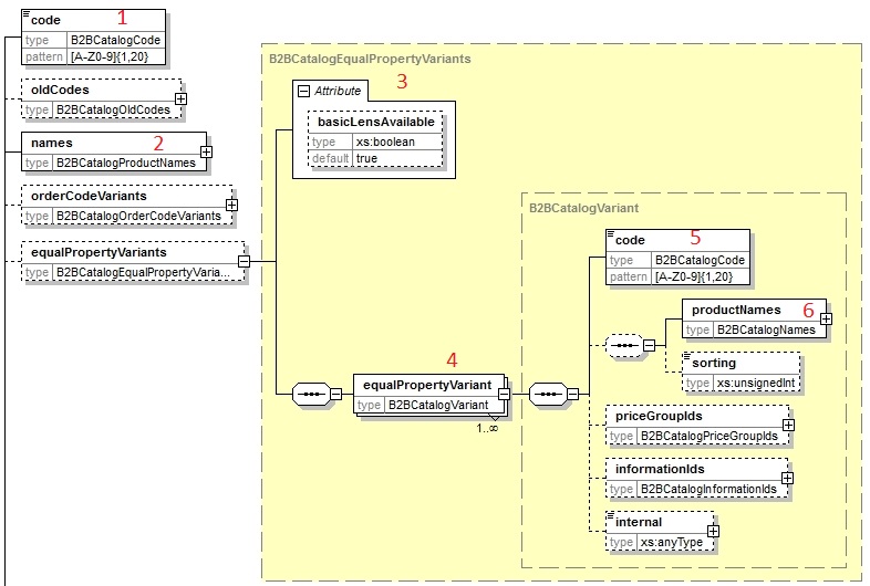
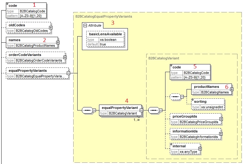
Das Element equalPropertyVariants wird verwendet, um Gläser, die bis auf den EDV-Code und der Glasbezeichnung identisch sind, vereinfacht anzulegen.

Beispiel:

Transitions grau
Transitions grün
Transitions braun

Alle drei Gläser haben die gleichen Lieferbereiche und die gleichen Preise.

Folgende Eingabe ist notwendig:

  • Im Element Lens wird das Glas “Transitions grau” mit allen zugehörigen Daten (EDV-Code (1), Bezeichnung (2), Preise, Lieferbereiche, weitere Eigenschaften) eingegeben.
  • Für die weiteren Gläser “Transitions grün” und “Transitions braun” wird nun jeweils ein Element equalPropertyVariant (4) angelegt. Dort werden dann der Edv-Code (5) und der Name (6) des Glases eingegeben.

Attribut basicLensAvailable

Das Attribut basicLensAvailable hat standardmäßig (also auch wenn das Attribut nicht vorhanden ist) den Wert True. Der EDV-Code und die Bezeichnung, die im Element “code” (1) und “names” (2) angegeben sind, sind somit für den Anwender verfügbar.

Wenn das Attribut basicLensAvailable mit dem Wert False angegeben wird, dann beschreibt der EDV-Code (1) und die Bezeichnung (2) ein fiktives Glas, welches nicht bestellt werden kann.

In diesem Fall kann ein neutraler Name(2) vergeben werden (z.B. Transitions) und die drei tatsächlich verfügbaren Gläser erscheinen alle im Bereich equalPropertyVariant (4)

Sorting

Das Element Sorting bestimmt die Reihenfolge, mit der die angegebenen Gläser aufgelistet werden. (Siehe usage Sorting)

NEEDREVIEW

en/lenscatalog/version070000/usage/equalpropertyvariants.txt · Last modified: by hansobermayer