en:lensorder:version010605:complextypes:biometerdata
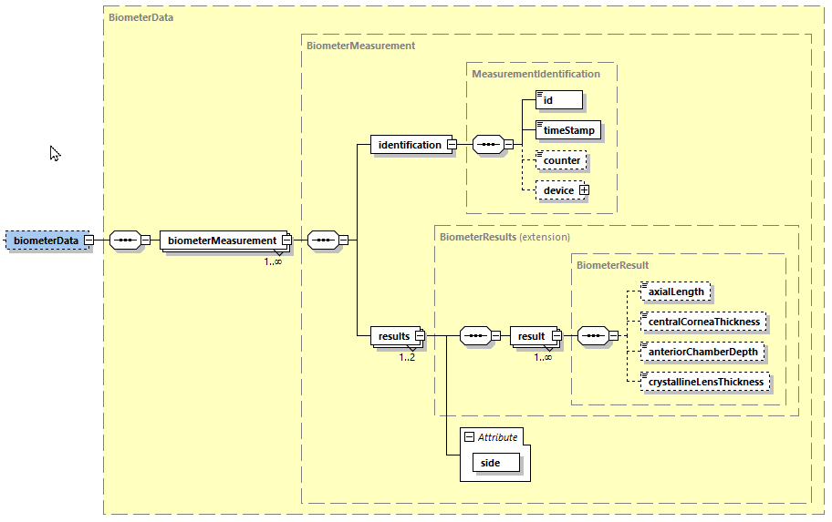
biometerData
biometerData (BiometerData)
b2boptic → items → item → pair → patient → biometerData
| identification | |
|---|---|
| occurs | 1 |
| id (element of identification) | |
|---|---|
| type | string |
| occurs | 1 |
| restriction | length: 1..50 chars |
| description | measurement id from measurement device |
| timeStamp (element of identification) | |
|---|---|
| type | dateTime |
| occurs | 1 |
| description | measurement time from measurement device |
| counter (element of identification) | |
|---|---|
| type | int |
| occurs | 0..1 |
| restriction | min: 0 |
| description | counter of ? |
| device (element of identification) | |
|---|---|
| occurs | 0..1 |
| deviceId (element of device) | |
|---|---|
| type | string |
| occurs | 1 |
| restriction | length: 1..50 chars |
| description | id of measurement device |
| softwareVersion (element of device) | |
|---|---|
| type | string |
| occurs | 1 |
| restriction | length: 1..50 chars |
| description | software version of measurement device |
| biometerMeasurement | |
|---|---|
| occurs | 1..2 |
| axialLength (element of result) | |
|---|---|
| type | float |
| unity | mm |
| description | axialLength of eye |
| centralCorneaThickness (element of result) | |
|---|---|
| type | float |
| unity | mm |
| description | centralCorneaThickness of eye |
| anteriorChamberDepth (element of result) | |
|---|---|
| type | float |
| unity | mm |
| description | anteriorChamberDepth of eye |
| crystallineLensThickness (element of result) | |
|---|---|
| type | float |
| unity | mm |
| description | crystallineLensThickness of eye |
<xs:complexType name="BiometerData"> <xs:sequence> <xs:element name="biometerMeasurement" type="BiometerMeasurement" maxOccurs="unbounded"/> </xs:sequence> </xs:complexType> <xs:complexType name="BiometerMeasurement"> <xs:sequence> <xs:element name="identification" type="MeasurementIdentification"/> <xs:element name="results" maxOccurs="2"> <xs:complexType> <xs:complexContent> <xs:extension base="BiometerResults"> <xs:attribute name="side" type="SidesSimple" use="required"/> </xs:extension> </xs:complexContent> </xs:complexType> </xs:element> </xs:sequence> </xs:complexType> <xs:complexType name="BiometerResult"> <xs:sequence> <xs:element name="axialLength" type="xs:float" minOccurs="0"/> <xs:element name="centralCorneaThickness" type="xs:float" minOccurs="0"/> <xs:element name="anteriorChamberDepth" type="xs:float" minOccurs="0"/> <xs:element name="crystallineLensThickness" type="xs:float" minOccurs="0"/> </xs:sequence> </xs:complexType> <xs:complexType name="BiometerResults"> <xs:sequence> <xs:element name="result" type="BiometerResult" maxOccurs="unbounded"/> </xs:sequence> </xs:complexType>
en/lensorder/version010605/complextypes/biometerdata.txt · Last modified: by 127.0.0.1
