en:lensorder:version010605:complextypes:header
header (Header)
b2boptic → header
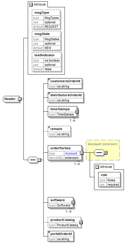
| testIndicator | |
|---|---|
| type | boolean |
| use | optional |
| default | false |
| description | the orders are not productive, only for test |
| customersOrderId | |
|---|---|
| type | string |
| occurs | 1 |
| description | internal id for this batch of orders assigned by the sender |
| distributorsOrderId | |
|---|---|
| type | string |
| occurs | 1 |
| description | internal id for this batch of orders assigned by the distributor |
| timeStamps | |
|---|---|
| type | TimeStamps |
| occurs | 1..n |
| description | list of timestamps |
| remark | |
|---|---|
| type | string |
| occurs | 0..1 |
| description | comment by the sender to the whole batch of orders |
| orderParties | |
|---|---|
| type | Account |
| occurs | 1..n |
| description | serves as default, if nothing is specified in items section, these entries are used |
| role (attribute of orderParties) | |
|---|---|
| type | Roles |
| use | required |
| description | at least ORIGINATOR is required, if not specified in items section |
| software | |
|---|---|
| type | Software |
| occurs | 1..n |
| description | list of software programs that create or edit the content |
| productCatalog | |
|---|---|
| type | ProductCatalog |
| occurs | 0..1 |
| description | product catalog that was used to select lenses and coatings |
| portalOrderId | |
|---|---|
| type | string |
| occurs | 1 |
| description | retailer's order id |
<xs:complexType name="Header"> <xs:sequence> <xs:element name="customersOrderId" type="xs:string"/> <xs:element name="distributorsOrderId" type="xs:string"/> <xs:element name="timeStamps" type="TimeStamps" maxOccurs="unbounded"/> <xs:element name="remark" type="xs:string" minOccurs="0"/> <xs:element name="orderParties" maxOccurs="unbounded"> <xs:complexType> <xs:complexContent> <xs:extension base="Account"> <xs:attribute name="role" type="Roles" use="required"/> </xs:extension> </xs:complexContent> </xs:complexType> </xs:element> <xs:element name="software" type="Software" maxOccurs="unbounded"/> <xs:element name="productCatalog" type="ProductCatalog" minOccurs="0"/> <xs:element name="portalOrderId" type="xs:string"/> </xs:sequence> <xs:attribute name="msgType" type="MsgTypes" use="optional" default="REQUEST"/> <xs:attribute name="msgState" type="MsgStates" use="optional" default="NEW"/> <xs:attribute name="testIndicator" type="xs:boolean" use="optional" default="false"/> </xs:complexType>
en/lensorder/version010605/complextypes/header.txt · Last modified: by 127.0.0.1
